

Visual Studioをベースに開発した統合開発環境で、エディタやビルダーそしてデバッガを含んでいます。
SOLID-IDEには実績が豊富なKMC製GCCコンパイラ(exeGCC)の他、新規にLLVM/Clangコンパイラを採用しています。
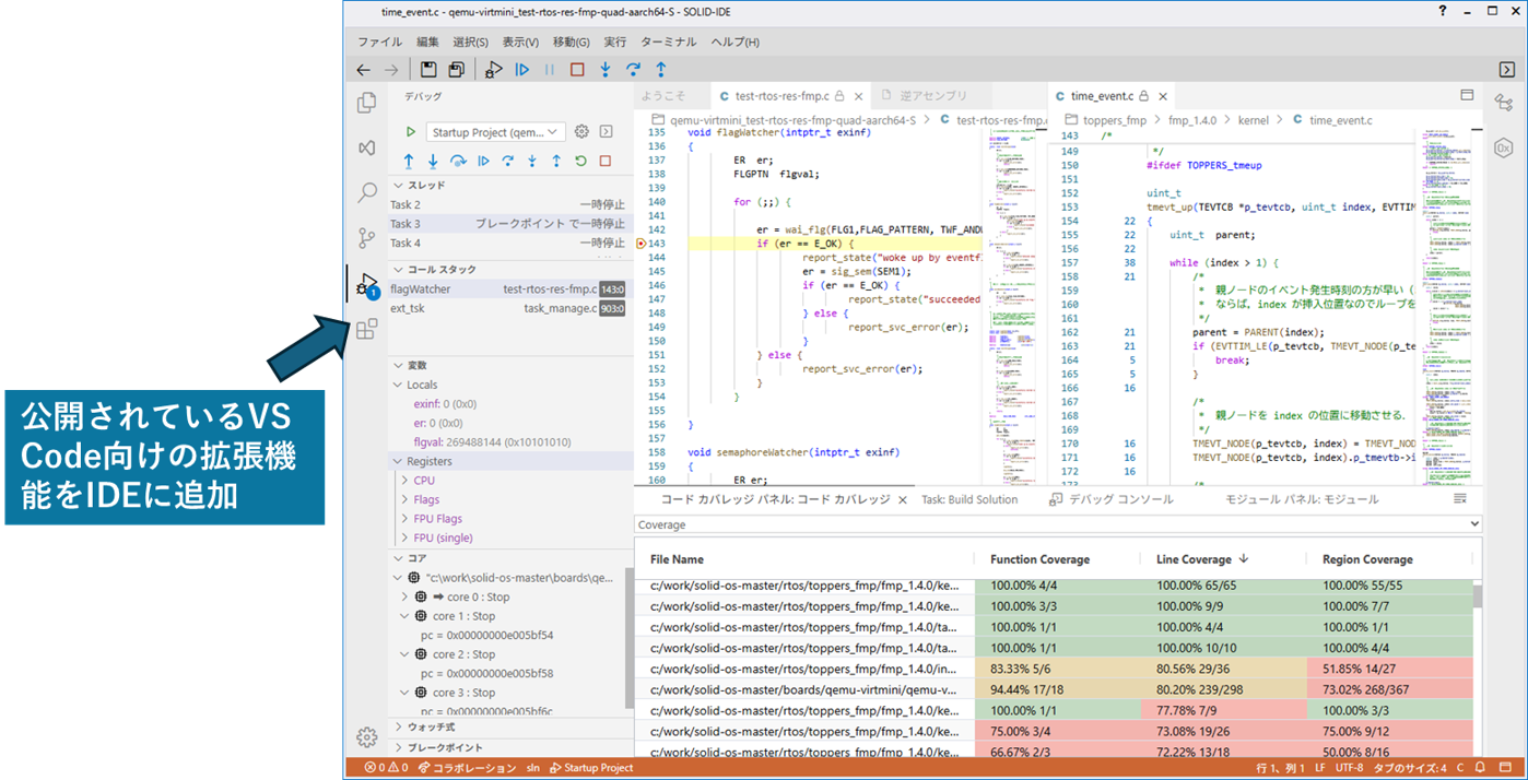
SOLID-IDEの操作画面はユーザーインタフェースに定評のあるMicrosoft社のVisual Studioをベースに京 都マイクロコンピュータが独自開発したロイヤリティフリーのIDE(統合開発環境)を採用しました。コン パイルからデバッグまで、全てWindows上で作業できるので、ソースコード全体を見渡すことができ、 「ビルド>転送>実行>デバッグ」、の手順がシンプルに行えます。 Intellisense機能を備えたコード補完型のエディタで、快適なタイピング環境を提供します。
動画で詳しく見る
SOLID-IDEでは、プログラムの実行前段階の機能として以下の機能を追加しました。
● Clangコンパイラによる静的解析の結果表示
● Armターゲット用メモリレイアウトデザイナ (プロテクション設定など)
● Release/Debugの他に、アドレスサニタイザ有効ビルドモードや、QProbe用ビルモードなどを追加
● ローダーとの連携 (MMUを活かしたOS連携機能)
またプログラムの実行・デバッグステージでの追加機能は以下のとおりです。
● サニタイザ対応 (バッファオーバーランしたところをハイライト表示など)
● モニタが検出する例外対応
● コンソール(VLINKの標準出力に対応)
● OSモニタ